kubeadm搭建k8s

发布时间 2023-04-20 11:03:40作者: 往事已成昨天

Linux教程:如何使用kubeadm从头到尾搭建k8s单节点服务并部署dashboard

前言:

在以往教程中,我们使用的是Minikube快速搭建的k8s服务,但这种方式只能在开发环境中使用,并不推荐生产环境,官方的推荐的方案是采用kubeadm快速搭建、kubeadm是官方社区推出的一个用于快速部署kubernetes集群的工具,它提供kubeadm init和kubeadm join作为创建Kubernetes集群的最佳实践“快捷路径”。本章我们来介绍下如何使用kubeadm从零开始搭建。

第一步、准备环境

1、修改主机名为master

hostnamectl set-hostname master
hostnamectl status

图片

vi /etc/hosts
reboot

图片
2、关闭防火墙、selinux、交换空间swap

systemctl stop firewalld
systemctl disable firewalld
sed -i 's/enforcing/disabled/' /etc/selinux/config
setenforce 0

swapoff -a

图片
3、将桥接的IPv4流量传递到iptables的链

cat > /etc/sysctl.d/k8s.conf << EOF
net.bridge.bridge-nf-call-ip6tables = 1
net.bridge.bridge-nf-call-iptables = 1
EOF
sysctl --system
yum update -y

第二步、安装docker

1、配置docker repo文件

yum -y install wget && wget https://mirrors.aliyun.com/docker-ce/linux/centos/docker-ce.repo -O /etc/yum.repos.d/docker-ce.repo
yum clean all && yum makecache fast
yum whatprovides docker-ce

图片

这里我们选择安装20.10版本
yum -y install docker-ce-20.10.12-3.el7.x86_64

图片

2、启动并设置开机自启

systemctl start docker
systemctl status docker
systemctl enable docker.service

图片

第三步、使用kubeadm安装k8s

1、添加阿里云Yum的软件源地址

cat > /etc/yum.repos.d/kubernetes.repo << EOF
[kubernetes]
name=Kubernetes
baseurl=https://mirrors.aliyun.com/kubernetes/yum/repos/kubernetes-el7-x86_64
enabled=1
gpgcheck=1
repo_gpgcheck=1
gpgkey=https://mirrors.aliyun.com/kubernetes/yum/doc/yum-key.gpg https://mirrors.aliyun.com/kubernetes/yum/doc/rpm-package-key.gpg
EOF

图片
2、安装kubelet-1.23.6 kubeadm-1.23.6 kubectl-1.23.6

yum install -y kubelet-1.23.6 kubeadm-1.23.6 kubectl-1.23.6
systemctl enable kubelet

图片
3、kubeadm初始化,国内替换为阿里云镜像仓库地址

kubeadm init  --apiserver-advertise-address=192.168.116.133  --image-repository registry.aliyuncs.com/google_containers   --kubernetes-version v1.23.6   --service-cidr=10.1.0.0/16   --pod-network-cidr=10.244.0.0/16
其中192.168.116.133为本机的ip地址

如果遇到如下错误:
图片

默认情况下Kubernetes cgroup为system,我们需要更改Docker cgroup驱动

步骤:

vim /etc/docker/daemon.json

加入如下:

{
"exec-opts": ["native.cgroupdriver=systemd"]
}

执行:

# 重启docker
systemctl restart docker
# 重新初始化
kubeadm reset # 先重置
kubeadm init --apiserver-advertise-address=192.168.116.133 --image-repository registry.aliyuncs.com/google_containers --kubernetes-version v1.23.6 --service-cidr=10.1.0.0/16 --pod-network-cidr=10.244.0.0/16

图片

初始化成功,记住此token,如果是多节点将会使用此凭证进行连接,本章采用单节点,所以可忽略~

4、配置使用kubectl

mkdir -p $HOME/.kube
sudo cp -i /etc/kubernetes/admin.conf $HOME/.kube/config
sudo chown $(id -u):$(id -g) $HOME/.kube/config
kubectl get nodes

图片
5、去除master的污点

master 节点是默认不允许调度 pod 的,需要执行以下命令将 master 标记为可调度
kubectl taint nodes --all node-role.kubernetes.io/master-
kubectl get pods -A

图片

第四步、安装网络插件-flannel

在完成了k8s的集群部署后查看集群状态的话还不是ready的状态,所以需要安装网络插件来完成k8s的集群创建的最后一步

kube-flannel.yml文件在国外,可以使用作者的文件:

---
apiVersion: policy/v1beta1
kind: PodSecurityPolicy
metadata:
name: psp.flannel.unprivileged
annotations:
seccomp.security.alpha.kubernetes.io/allowedProfileNames: docker/default
seccomp.security.alpha.kubernetes.io/defaultProfileName: docker/default
apparmor.security.beta.kubernetes.io/allowedProfileNames: runtime/default
apparmor.security.beta.kubernetes.io/defaultProfileName: runtime/default
spec:
privileged: false
volumes:
- configMap
- secret
- emptyDir
- hostPath
allowedHostPaths:
- pathPrefix: "/etc/cni/net.d"
- pathPrefix: "/etc/kube-flannel"
- pathPrefix: "/run/flannel"
readOnlyRootFilesystem: false
runAsUser:
rule: RunAsAny
supplementalGroups:
rule: RunAsAny
fsGroup:
rule: RunAsAny
allowPrivilegeEscalation: false
defaultAllowPrivilegeEscalation: false
allowedCapabilities: ['NET_ADMIN', 'NET_RAW']
defaultAddCapabilities: []
requiredDropCapabilities: []
hostPID: false
hostIPC: false
hostNetwork: true
hostPorts:
- min: 0
max: 65535
seLinux:
rule: 'RunAsAny'
---
kind: ClusterRole
apiVersion: rbac.authorization.k8s.io/v1
metadata:
name: flannel
rules:
- apiGroups: ['extensions']
resources: ['podsecuritypolicies']
verbs: ['use']
resourceNames: ['psp.flannel.unprivileged']
- apiGroups:
- ""
resources:
- pods
verbs:
- get
- apiGroups:
- ""
resources:
- nodes
verbs:
- list
- watch
- apiGroups:
- ""
resources:
- nodes/status
verbs:
- patch
---
kind: ClusterRoleBinding
apiVersion: rbac.authorization.k8s.io/v1
metadata:
name: flannel
roleRef:
apiGroup: rbac.authorization.k8s.io
kind: ClusterRole
name: flannel
subjects:
- kind: ServiceAccount
name: flannel
namespace: kube-system
---
apiVersion: v1
kind: ServiceAccount
metadata:
name: flannel
namespace: kube-system
---
kind: ConfigMap
apiVersion: v1
metadata:
name: kube-flannel-cfg
namespace: kube-system
labels:
tier: node
app: flannel
data:
cni-conf.json: |
{
"name": "cbr0",
"cniVersion": "0.3.1",
"plugins": [
{
"type": "flannel",
"delegate": {
"hairpinMode": true,
"isDefaultGateway": true
}
},
{
"type": "portmap",
"capabilities": {
"portMappings": true
}
}
]
}
net-conf.json: |
{
"Network": "10.244.0.0/16",
"Backend": {
"Type": "vxlan"
}
}
---
apiVersion: apps/v1
kind: DaemonSet
metadata:
name: kube-flannel-ds
namespace: kube-system
labels:
tier: node
app: flannel
spec:
selector:
matchLabels:
app: flannel
template:
metadata:
labels:
tier: node
app: flannel
spec:
affinity:
nodeAffinity:
requiredDuringSchedulingIgnoredDuringExecution:
nodeSelectorTerms:
- matchExpressions:
- key: kubernetes.io/os
operator: In
values:
- linux
hostNetwork: true
priorityClassName: system-node-critical
tolerations:
- operator: Exists
effect: NoSchedule
serviceAccountName: flannel
initContainers:
- name: install-cni-plugin
image: rancher/mirrored-flannelcni-flannel-cni-plugin:v1.1.0
command:
- cp
args:
- -f
- /flannel
- /opt/cni/bin/flannel
volumeMounts:
- name: cni-plugin
mountPath: /opt/cni/bin
- name: install-cni
image: rancher/mirrored-flannelcni-flannel:v0.18.1
command:
- cp
args:
- -f
- /etc/kube-flannel/cni-conf.json
- /etc/cni/net.d/10-flannel.conflist
volumeMounts:
- name: cni
mountPath: /etc/cni/net.d
- name: flannel-cfg
mountPath: /etc/kube-flannel/
containers:
- name: kube-flannel
image: rancher/mirrored-flannelcni-flannel:v0.18.1
command:
- /opt/bin/flanneld
args:
- --ip-masq
- --kube-subnet-mgr
resources:
requests:
cpu: "100m"
memory: "50Mi"
limits:
cpu: "100m"
memory: "50Mi"
securityContext:
privileged: false
capabilities:
add: ["NET_ADMIN", "NET_RAW"]
env:
- name: POD_NAME
valueFrom:
fieldRef:
fieldPath: metadata.name
- name: POD_NAMESPACE
valueFrom:
fieldRef:
fieldPath: metadata.namespace
- name: EVENT_QUEUE_DEPTH
value: "5000"
volumeMounts:
- name: run
mountPath: /run/flannel
- name: flannel-cfg
mountPath: /etc/kube-flannel/
- name: xtables-lock
mountPath: /run/xtables.lock
volumes:
- name: run
hostPath:
path: /run/flannel
- name: cni-plugin
hostPath:
path: /opt/cni/bin
- name: cni
hostPath:
path: /etc/cni/net.d
- name: flannel-cfg
configMap:
name: kube-flannel-cfg
- name: xtables-lock
hostPath:
path: /run/xtables.lock
type: FileOrCreate

执行文件:

kubectl apply -f kube-flannel.yml
kubectl get pods -A

图片

安装完成

第五步、安装部署Dashboard

1、获取资源配置文件

wget https://raw.githubusercontent.com/kubernetes/dashboard/v2.5.1/aio/deploy/recommended.yaml

修改如下位置为:

kind: Service
apiVersion: v1
metadata:
labels:
k8s-app: kubernetes-dashboard
name: kubernetes-dashboard
namespace: kubernetes-dashboard
spec:
type: NodePort
ports:
- port: 443
targetPort: 8443
nodePort: 32508
selector:
k8s-app: kubernetes-dashboard

2、执行

kubectl apply -f recommended.yaml

图片
3、创建dashboard-adminuser.yml文件,内容如下:

apiVersion: v1
kind: ServiceAccount
metadata:
name: admin-user
namespace: kube-system
---
apiVersion: rbac.authorization.k8s.io/v1
kind: ClusterRoleBinding
metadata:
name: admin-user
annotations:
rbac.authorization.kubernetes.io/autoupdate: "true"
roleRef:
apiGroup: rbac.authorization.k8s.io
kind: ClusterRole
name: cluster-admin
subjects:
- kind: ServiceAccount
name: admin-user
namespace: kube-system

kubectl create -f dashboard-adminuser.yml

4、获取token

kubectl -n kube-system describe secret $(kubectl -n kube-system get secret | grep admin-user | awk '{print $1}')

图片
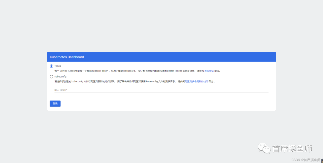
5、浏览器输入https://192.168.116.133:32508/
图片
图片

输入token进入,大功告成~

#好了,本次教程到这里就结束了,希望大家多多点赞关注支持,持续跟踪最新文章吧~

 
首席摸鱼师
个人技术分享
29篇原创内容
首席摸鱼师
阅读 55
首席摸鱼师
29篇原创内容